Logging with Fiddler
editLogging with Fiddler
editA web debugging proxy such as Fiddler is a useful way to capture HTTP traffic from a machine, particularly whilst developing against a local Elasticsearch cluster.
Capturing traffic to a remote cluster
editTo capture traffic against a remote cluster is as simple as launching Fiddler! You may want to also filter traffic to only show requests to the remote cluster by using the filters tab
Capturing traffic to a local cluster
editThe .NET Framework is hardcoded not to send requests for localhost through any proxies and as a proxy
Fiddler will not receive such traffic.
This is easily circumvented by using ipv4.fiddler as the hostname instead of localhost
var isFiddlerRunning = Process.GetProcessesByName("fiddler").Any();
var host = isFiddlerRunning ? "ipv4.fiddler" : "localhost";
var connectionSettings = new ConnectionSettings(new Uri($"http://{host}:9200"))
.PrettyJson();
var client = new ElasticClient(connectionSettings);
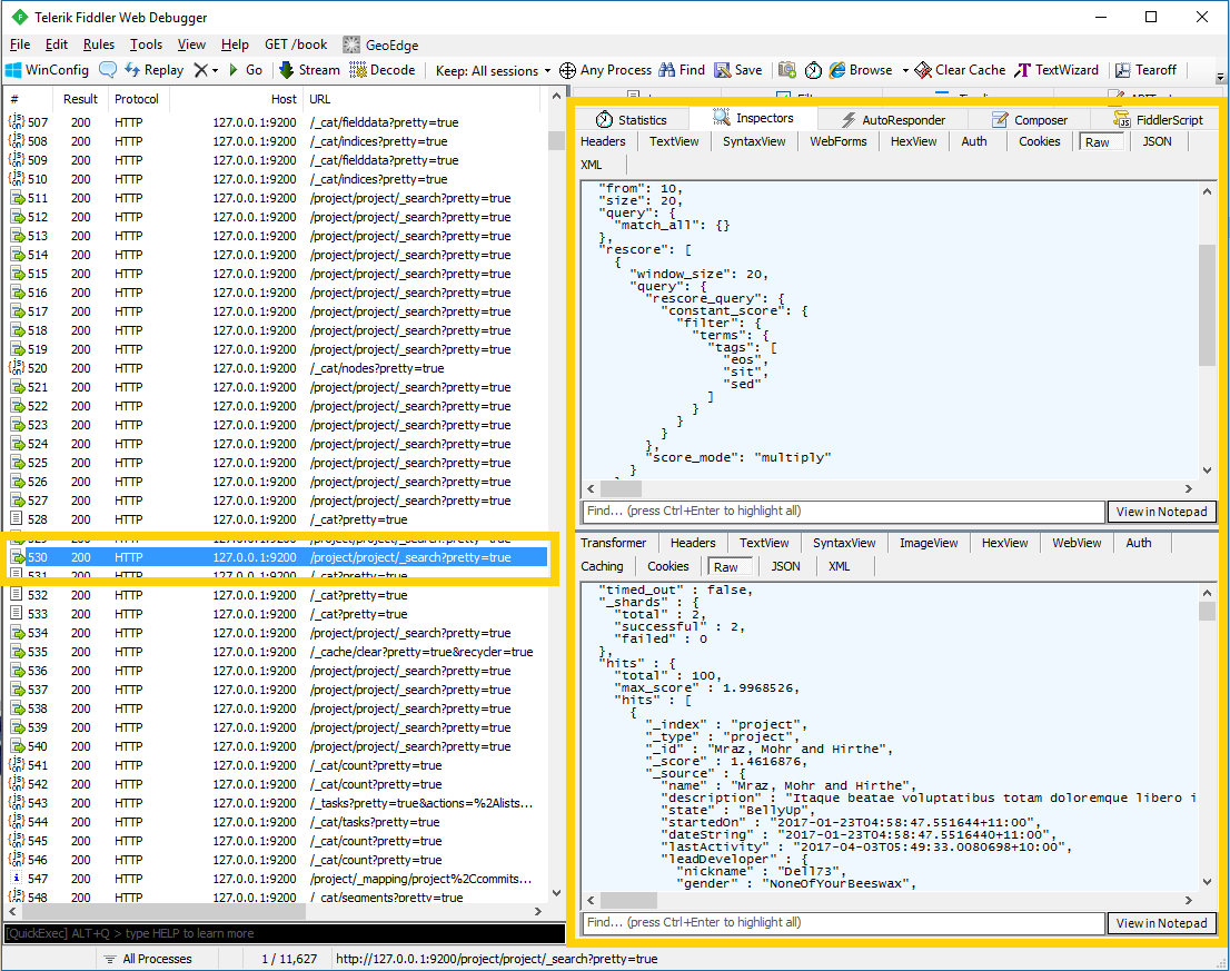
With Fiddler running, the requests and responses will now be captured and can be inspected in the Inspectors tab
As before, you may also want to filter traffic to only show requests to ipv4.fiddler on the port
on which you are running Elasticsearch.